Recevabilité naturalisation – 5 ans de résidence, diplôme non français

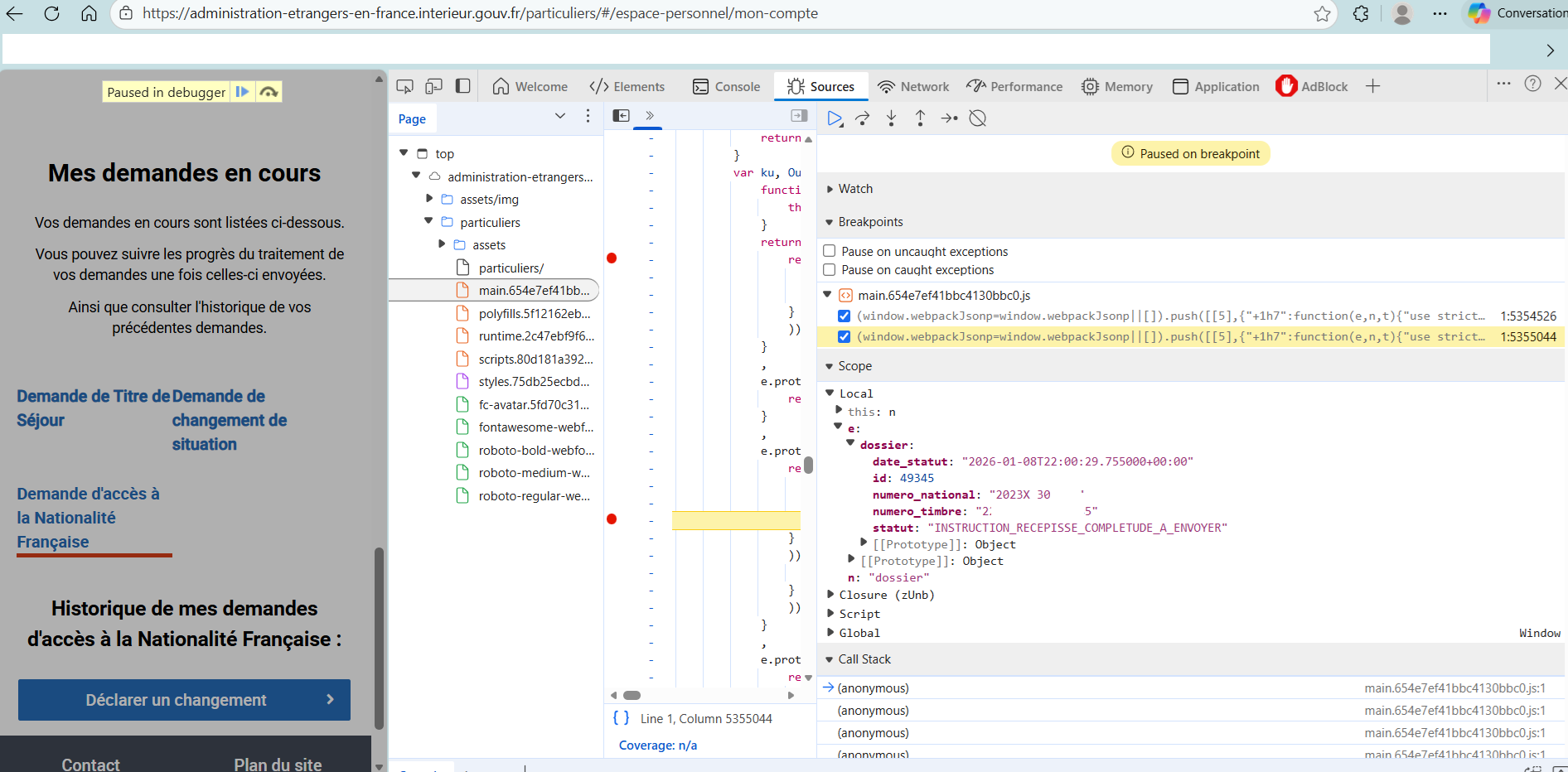
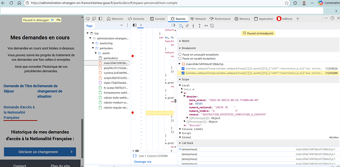
sur google chrome ,tu te connectes et tu cliques sur le bouton droit de la souris après tu vas à inspecter

une fenetre s ouvre tu vas sur mains et avec control +f tu ecris doosier_stepper et tu cliques sur entrer après tu vas sur suivi de ma demande et après dossier et la tu peux verifier ton statut api

moi ça fait 18mois que ma demande est en déposée le statut n’a pas bougé verification formelle à traiter

1 « J'aime »

je vois qu’il prepare le recepissé du coup perso je reste positive.

1 « J'aime »

C’est juste un statut pour dire que l’instruction du dossier a officiellement commencé. Ça peut basculer à tout moment directement à la phase de décision.

Finalement irrecevabilité pour dépôt avants 5 ans

Bonjour absak, désolée pour toi je te conseille de passer le b2 et refaire la demande le plutot possible tant que tu as tous les éléments.

Bonjour,tu as eu le recepissé de completude je suis à la meme étape que toi j’attends tjs.